
개요
ASP.NET Core Identity를 사용할 때, 기본 설정 후 EF Core로 마이그레이션 및 업데이트 시, 필요한 테이블을 자동생성합니다.
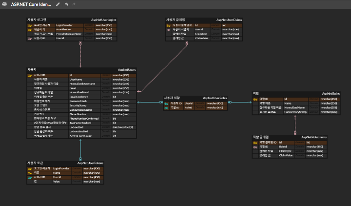
해당 글은 자동 생성되는 테이블에 대한 ERD 소개입니다.
ERD 공유

ASP.NET Core 8.0 버전을 기준으로, 기본 설정만 진행한 후 생성되는 테이블을 기준으로 ERD를 작성하였습니다.
해당 ERD는 아래 링크에서 확인하실 수 있습니다.
ASP.NET Core Identity 생성 테이블 (erdcloud.com)
각 테이블에 대한 정보는 추후 해당 글에 내용 추가 하겠습니다. . .
24.06.06